教程2:ASA TUI 端到端分析教程(旧版)

本教程介绍 ASA TUI(Attractor Structure Analyzer)如何将 ASA pipeline 的数据预处理、 TDA、解码与可视化整合为交互式终端工作流。你将学会用界面完成分析并在工作目录中管理结果。

Note

ASA TUI 为旧版界面,仅作为过渡使用,推荐优先使用 ASA GUI 教程

教程目标

  • 使用 ASA TUI 完成一次端到端分析

  • 理解输入数据结构、参数含义与输出目录

  • 掌握常见分析模式与依赖关系

适用人群

  • 需要快速分析实验神经记录的研究者

  • 希望通过可视化界面完成 ASA pipeline 的用户

  • 需要复用 TDA/解码/可视化流程的实验组

前置准备

  • 已安装 CANNs(建议 pip install -e .pip install canns

  • 终端宽度建议不低于 120 列,至少 100 列

  • 准备好 ASA 或 Neuron + Trajectory 数据

启动 ASA TUI

在项目环境中执行:

python -m canns.pipeline.asa
# 或
canns-tui

Note

canns-tui 现在是统一入口,启动后先选择 ASAModel Gallery。 若只想直接进入 ASA,可使用 python -m canns.pipeline.asa

启动后若出现尺寸警告,请调大终端窗口或缩小字体。

界面概览

界面分为三列:

  • 左侧:工作目录、运行按钮、进度条、状态信息

  • 中间:参数面板 + 工作目录文件树

  • 右侧:结果预览与日志输出

ASA TUI 界面总览

ASA TUI 主界面总览

界面元素清单

左侧操作区

Workdir 标签

显示当前工作目录路径。

Change Workdir

打开工作目录选择窗口(等同 Ctrl-W)。

Page 指示器

显示当前页面:PreprocessAnalysis

Continue →

触发预处理并切换到分析页(仅在预处理页显示)。

← Back

返回预处理页(仅在分析页显示)。

Run Analysis

运行当前分析模式(仅在分析页显示)。

Stop

请求终止当前运行的任务(分析页可用)。

进度条

显示预处理/分析进度。

Status

显示运行状态(Idle / Running / Success / Error)。

中部参数区

Parameters

参数控制区域,按预处理页与分析页切换。

Input Mode

选择 ASA FileNeuron + Traj

Preset

预设模板:Grid / HD / ``None``(会刷新 TDA/GridScore 默认值)。

Method

预处理方法:None / Embed Spike Trains

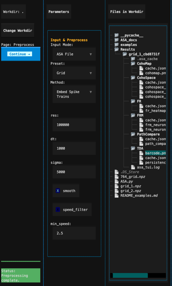
Files in Workdir

工作目录文件树,选中图片可预览,选中 .npz 可作为输入。

右侧结果区

Setup 标签页

显示快速操作提示。

Results 标签页

结果预览与提示信息;完成分析后自动切换。

Log Viewer

实时显示运行日志;同时写入日志文件。

Note

ASA TUI 的图片预览以 终端字符图 形式展示(基于 climage)。 若系统具备图形界面和图像查看器,可点击 Open 在外部查看真实图片。

快捷键

快捷键

功能

Ctrl-W

选择工作目录

Ctrl-R

运行当前页面动作(预处理页=Continue,分析页=Run Analysis)

F5

刷新预览

?

打开帮助

Esc

退出应用

Tab

面板间切换焦点

工作流程概览

  1. 选择工作目录(包含数据文件)

  2. 选择输入模式与数据文件

  3. 配置预处理参数

  4. 进入分析页并选择分析模式

  5. 运行分析并查看 Results 输出

步骤 1:选择工作目录

点击左侧 Change Workdir 按钮或按 Ctrl-W,选择包含数据的目录。 文件树会同步刷新,便于选取输入数据和查看输出结果。

选择工作目录

选择工作目录弹窗

工作目录相关说明

  • 工作目录决定 文件树结果输出目录 的根位置。

  • 切换工作目录会重置当前输入状态,需要重新选择数据文件。

  • F5 可刷新文件树与当前路径显示。

步骤 2:选择输入模式与文件

输入模式位于 Input Mode 下拉框:

  • ASA File:单个 .npz 文件,包含 spiket``(推荐包含 ``x/y)。

  • Neuron + Traj:神经元文件与轨迹文件分离。

ASA 文件格式

至少包含 spiket

  • spike: T x N 的稠密矩阵,或可嵌入的 spike 数据结构

  • t: 时间序列(与 spike 同步)

  • 可选:x / y 用于轨迹相关分析

import numpy as np
np.savez(
    "session_asa.npz",
    spike=spike,
    t=t,
    x=x,
    y=y,
)

在文件树中选中 .npz 后,日志区会提示已选择 ASA 文件。

Neuron + Traj 模式

需要两类 .npz

  • Neuron: 包含 ``spike``(或整个文件本身为 spike 数组)

  • Traj: 包含 x / y / t

np.savez("neuron.npz", spike=spike)
np.savez("traj.npz", x=x, y=y, t=t)

Note

当前版本 TUI 的文件树仅支持直接选取 ASA 文件。若需使用 Neuron + Traj, 建议先在脚本中合并为 ASA .npz,或后续按需扩展选择逻辑。

文件树与预览

  • 选中 .npz 且输入模式为 ASA File 时,会设置 ASA 输入文件。

  • 选中 .png/.jpg/.jpeg/.gif/.bmp 时,会在右侧预览该图片。

  • 结果生成后,文件树会自动刷新,便于浏览输出目录。

步骤 3:预处理设置

Method 支持两种选项:

  • None:假设输入已是稠密 T x N 矩阵

  • Embed Spike Trains:将 spike times 嵌入为稠密矩阵(推荐)

Preset 说明

  • Grid / HD 会将 TDA 与 GridScore 参数恢复为相应默认值。

  • None 不做改动,保留当前参数输入。

  • 若你已手动调整参数,切换 preset 可能覆盖这些值。

关键参数说明:

参数

含义

res

嵌入分辨率/采样长度

dt

采样时间步长

sigma

平滑核尺度

smooth

是否进行平滑

speed_filter

是否对速度进行过滤

min_speed

最小速度阈值

Note

只有选择 Embed Spike Trains 时,上述参数才可编辑;选择 None 会禁用它们。

设置完成后点击 Continue → 进入分析页。

预处理参数设置

预处理参数区域

预处理页按钮行为

  • Continue →:触发预处理任务;完成后自动切换到分析页。

  • 预处理过程中按钮会被锁定,避免重复提交。

  • 若输入数据缺失必需字段,会弹出错误窗口提示。

步骤 4:选择分析模式

分析页支持以下模式:

  • TDA:持续同调分析,生成 barcode

  • CohoMap:基于 TDA 的相位解码与 cohomap

  • PathCompare:真实轨迹 vs 解码轨迹

  • CohoSpace:相位流形投影与轨迹可视化

  • FR:群体放电率热图

  • FRM:单神经元放电率地图

  • GridScore:网格细胞指标分析

选择分析模式后,参数面板会自动切换对应参数组;其中 Decode / CohoMap 参数在 CohoMap / PathCompare / CohoSpace 三种模式之间共享。

依赖关系:

  • CohoMap 需要先完成 TDA

  • PathCompare / CohoSpace 依赖 CohoMap

分析参数详解

TDA 参数

dim

嵌入维度

num_times

采样次数

active_times

活跃时间长度

k

近邻数量

n_points

采样点数量

metric

距离度量(cosine / euclidean / correlation)

nbs

邻域采样数

maxdim

最大同调维度

coeff

同调系数

do_shuffle

是否随机打乱

num_shuffles

打乱次数(仅在 do_shuffle 开启时可编辑)

standardize

是否使用 StandardScaler 标准化

Decode / CohoMap 参数

decode_version

解码版本:v2 (multi)或 v0 (legacy)

num_circ

期望环的数量

cohomap_subsample

cohomap 轨迹下采样

real_ground / real_of

v0 模式启用

Note

decode_versionv2 时,real_groundreal_of 会被禁用。

PathCompare 参数

use_box

使用 coordsbox / times_box 裁剪

interp_to_full

仅在 use_box 开启时可用

dim_mode

1d2d

dim / dim1 / dim2

维度选择(随 dim_mode 启用)

coords_key / times_box_key

可选的字段名覆盖

slice_mode

timeindex

tmin / tmax

时间切片(-1 表示自动)

imin / imax

索引切片(-1 表示自动)

stride

采样步长

theta_scale

角度单位(rad / deg / unit / auto)

Note

dim_mode1d 时仅启用 dim;为 2d 时启用 dim1/dim2slice_modetime 时启用 tmin/tmax,为 index 时启用 imin/imaxuse_box 关闭时会禁用 interp_to_full

CohoSpace 参数

dim_mode

1d2d

dim / dim1 / dim2

维度选择(随 dim_mode 启用)

mode

使用 frspike 信号

top_percent

用于选择高活跃神经元的百分比

view

both / single / population

neuron_id

单神经元视图时可指定

subsample

轨迹下采样倍率

unfold

squareskew 展开

skew_show_grid / skew_tiles

仅在 unfold=skew 时启用

Note

dim_mode1d 时仅启用 dim;为 2d 时启用 dim1/dim2unfoldskew 时启用 skew_show_gridskew_tiles

FR 参数

neuron_start / neuron_end

神经元范围(留空表示全部)

time_start / time_end

时间范围(留空表示全部)

mode

frspike

normalize

zscore_per_neuron / minmax_per_neuron / none

Note

neuron_start / neuron_endtime_start / time_end 留空时视为全范围。

FRM 参数

neuron_id

需要绘制的神经元编号

bins

空间网格数量

min_occupancy

最小占据阈值

smoothing

是否平滑

smooth_sigma

平滑尺度

mode

frspike

GridScore 参数

annulus_inner / annulus_outer

环形区域内外半径

bin_size

空间分箱尺寸

smooth_sigma

平滑尺度

步骤 5:运行与结果查看

点击 Run Analysis 或按 Ctrl-R 开始分析。运行进度与日志会实时显示。 最终完成后的可视化结果会在图像预览控件预览

结果预览

分析结果与日志区域

图像预览控件

Results 标签页的 Image Preview 区域可直接操作:

  • Load:读取输入框中的路径并在 TUI 内预览;支持相对 workdir 的相对路径。

  • Open:调用系统图像查看器打开原图(需要操作系统有图形界面)。

  • Zoom + / Zoom -:放大或缩小终端字符图预览。

  • Fit:重置缩放级别并适配当前预览区域。

  • ↑/↓/←/→:在预览区域内平移(仅影响视图,不改变图像文件)。

Note

如果未安装 climage,预览区域会显示文件名提示;建议安装后获得字符图预览效果。

最终结果默认保存在:

<workdir>/Results/<dataset_id>/

其中 dataset_id 由输入文件名与哈希前缀组成。 常见输出示例:

  • TDA/: barcode.pngpersistence.npz

  • CohoMap/: cohomap.pngdecoding.npz

  • PathCompare/: path_compare.png

  • CohoSpace/: cohospace_trajectory.png、(可选)``cohospace_neuron_*.png``

  • FR/: fr_heatmap.png

  • FRM/: frm_neuron_<id>.png

  • GridScore/: gridscore_distribution.pnggridscore.npz

日志文件默认写入:

<workdir>/Results/<dataset_id>/asa_tui.log

你也可以在文件树中选中图片文件进行预览。

按钮与状态的运行逻辑

  • Run Analysis 会读取当前页面参数并启动分析任务。

  • 运行时 Stop 可请求取消任务;日志会提示取消状态。

  • 预处理与分析完成后会自动刷新文件树并切换到结果页。

  • 结果预览优先显示 barcode / cohomap / path_compare / cohospace_trajectory / fr_heatmap / frm / distribution 等产物。

弹窗与帮助

  • 终端尺寸不足时,会弹出警告窗口提示推荐大小。

  • 参数或输入错误时,会弹出错误窗口并显示原因。

  • ? 打开帮助屏,列出快捷键与流程说明。